Hello,
Have you ever opened Etherscan and searched your own wallet? Not to check a transaction, but just to see what it looks like from the outside?
Your current balance. Every token you’ve ever held. The NFTs you’ve bought. The protocols you’ve interacted with. All those late-night DeFi experiments. Every airdrop claimed and the ones you ignored.
It’s all there. And it’s public.
Now, imagine sending that address to a freelancer who wants to pay you, or a DAO paying you a grant, or even someone you just met at a conference. You aren’t just sharing a destination for funds, but a record of your entire on-chain financial history.
That’s because Ethereum, like most blockchains, is designed so that every address functions as a public ledger.
Most of us have felt this friction. We hesitated for a second before pasting our wallet. Some of us have even created a “fresh wallet” just to receive a payment. Others have shuffled funds around first so the balance doesn’t reveal too much. This instinct isn’t limited to crypto natives either. A 2023 Consensys global survey of 15,000 people found that 83% priortise data privacy, but only 45% trust current internet services with their data.
ERC-5564 is an attempt to fix that specific problem of address linkability. It introduces stealth addresses natively to Ethereum - a standard that lets someone receive funds without revealing their main wallet every single time.
In this piece, I’ll break down what ERC-5564 actually does at a technical level, how stealth addresses work in practice, and where Ethereum stands compared to privacy-first chains and existing privacy tools.
Self-custody shouldn’t feel like a cybersecurity exam.
Ryder is built for people who want full control of their crypto in under 60 seconds, without dealing with seed phrase paranoia or clunky UX.
No paper backups. No complicated setup. Just secure, smooth self-custody that actually feels modern.
If you believe in holding your own keys but don’t want friction every time you move funds, Ryder hits different.
And it gets better 👇
Our readers get 30% off using this link: https://ryder.id/ttd30
We’re also giving away 5 Ryder wallets on Twitter, if you want one free: enter here
Secure your stack now!
What ERC-5564 Actually Introduces
If the issue is that one address becomes a permanent record of everything you do, the obvious question is: why does Ethereum require that address to be reused in the first place?
Think about how you receive money in the real world.
If someone wants to pay you through a bank transfer, they ask for your account number. That number does not change every time you get paid. Over time, your bank account becomes a record of your income, spending patterns, and savings behaviour. The difference is that only you and your bank can see that full history.
On Ethereum, your wallet address works the same way structurally. It acts as a persistent account in the network’s global state. When someone wants to send you funds, they need your address. That address is permanent. Every payment lands there, and every interaction updates the same account. Over time, all activity accumulates under one visible identifier.
This structural grouping of activity under one identifier is what researchers describe as the “Glass Bank Account” problem. The problem is not that the transactions are visible. It is that they are automatically linked together under a stable address that rarely changes.
In the early days of crypto, this grouping did not reveal much beyond basic transfers. But blockchains never stayed limited to transfers. They evolved into lending markets, NFT platforms, governance systems, payment, and identity layers. What an address represents today is far richer than it was a few years ago.
There is an analogy often used in privacy research to help explain this.
Imagine playing a strategy game like Battleship on a blockchain, where every move is publicly visible. The rules would still execute correctly, and the system would record every action faithfully. But, once both players can see where each ship is placed, the strategic element disappears because there is no uncertainty left.
The system works exactly as designed, but the experience changes because transparency removes separation.
Financial coordination works similarly. Not every payment needs to reveal the entire history attached to an address.
Even Satoshi Nakamoto recognised that Bitcoin’s transparency had privacy limitations and explored ways to improve it. The challenge was strengthening privacy without introducing complexity that could weaken verification. At the time, there was no practical solution that balanced both.
Ethereum then inherited that transparency and built a powerful account-based model on top of it. ERC-5564 does not attempt to remove transparency from Ethereum, nor does it introduce technicalities like encrypted balances or shielded pools. Instead, it focuses on a narrower and more practical problem: reducing automatic linkability at the receiving layer.
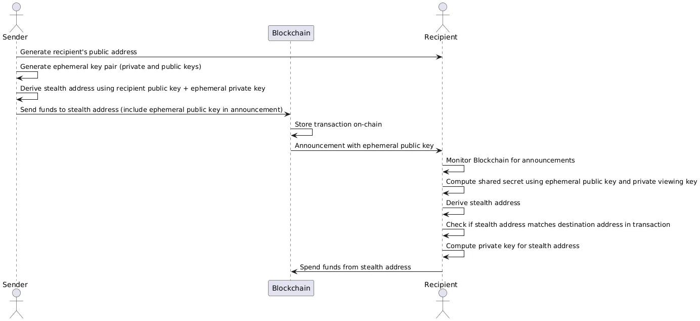
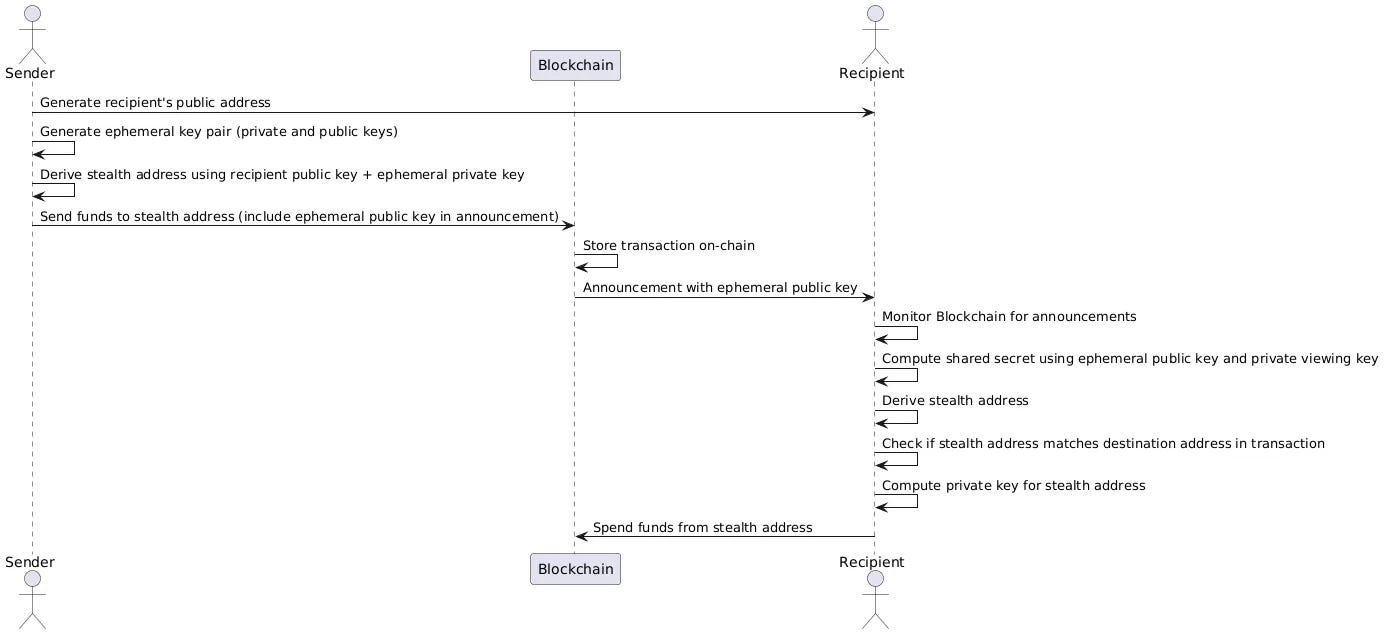
The core idea behind ERC-5564 is simple. Instead of giving someone your wallet address directly, you give them a stealth meta-address. That meta-address is not a destination. It contains public cryptographic information that allows the sender to generate a unique receiving address for you.
So, when someone pays you, they do not send funds to your known wallet. They generate a fresh address specifically for that transaction. On-chain, it appears as though the funds were sent to a brand-new account that has never been used before.
From the network’s point of view, nothing changes. The transaction is processed like any other. What changes is that each incoming payment lands on a different address instead of continuously building history under one permanent account.
Does Ethereum Actually Need This?
One way to answer that is by looking at how people are already behaving on the network.
Take Tornado Cash. It is a mixing protocol that allows users to deposit funds into a shared pool and later withdraw them to a new address, breaking the on-chain link between sender and receiver. Even after sanctions and heavy scrutiny, Tornado Cash continued to circulate $2.5 billion+ through 2025. This shows that users were even willing to accept legal and reputational risk in order to hide transactions from their primary wallets.
Then there is Railgun. Unlike mixers, Railgun uses zero-knowledge proofs to allow users to transact privately without revealing balances or transfer details publicly. Through 2025, Railgun maintained approximately $70 million in TVL and processed over $2 billion in cumulative volume.
On the stealth receiving side, Umbra implemented application-level stealth payments on Ethereurm. It allowed users to publish stealth information and receive funds at one-time addresses instead of their main wallet. As of 2026, Umbra has recorded 77,000+ active stealth addresses.
These figures are not enormous relative to the entire crypto market, but they are meaningful.
They show that users actively seek separation. They are willing to move funds into mixers, privacy layers, or even register stealth addresses manually because the default model exposes too much linkage.
At the same time, all these tools have trade-offs.
Tornado-style mixers require users to move funds in and out of separate contracts, which adds friction, reduces composability with other applications, and places users in a regulatory gray area. Railgun enables private transactions through ZK proofs, but it still remains a distinct privacy layer that users must consciously opt into. Umbra proved that stealth receiving is useful, yet it exists as a standalone application rather than a wallet standard. In every case, privacy on Ethereum requires an extra step beyond the default experience.
ERC-5564 takes a different approach.
Instead of building another separate privacy protocol, it standardises stealth receiving at the wallet level. It addresses the simplest and most common source of linkability, addresses reuse, without requiring users to deposit into pools, switch systems, or adopt specialised interfaces.
Where does Ethereum stand in the Privacy Landscape?
Privacy in crypto is not a single design choice. It exists on a spectrum of trade-offs.
At one end of that spectrum are protocols like Monero, where privacy is embedded directly into the base layer. Transaction amounts are concealed. Sender and receiver addresses are obscured. Privacy is not optional; it’s enforced by design. Users do not need to opt in because confidentiality is the default state of the network.
Then there is Zcash, which introduced shielded transactions using ZK-proofs. Zcash allows users to choose between transparent and private transactions, but operates within dedicated shielded pools rather than across the entire system. The architecture supports confidentiality, yet it remains a distinct mode, rather than the network’s baseline behaviour.
Ethereum evolved along a different path.
From the beginning, Ethereum prioritised transparency and composability. Every contract is readable, every balance is inspectable, and every state change can be verified by anyone participating in the network. That openness is precisely what enabled DeFi primitives, NFT markets, DAOs, and on-chain coordination to scale quickly, as developers could rely on a shared, visible state.
The cost of this openness was structural linkability. Instead of embedding privacy into the base layer, Ethereum’s privacy ecosystem developed externally, layered on top of the protocol through tools such as Tornado Cash, Railgun, and Umbra. Each of these approaches addresses privacy from the outside in, without altering the underlying account model.
ERC-5564 is a shift in how that problem is approached. Rather than adding another external layer, it introduces privacy as a primitive within Ethereum’s existing design, specifically at the receiving layer, where linkability naturally accumulates.
Privacy-first chains prioritise anonymity at the protocol level, sometimes at the cost of auditability and regulatory comfort. Ethereum appears to be moving toward a model of selective, programmable privacy without disrupting the transparency that made the ecosystem functional in the first place. In doing so, it extends its architecture rather than replacing it.
If Monero represents privacy as a foundation, and Zcash represents privacy as an optional mode, ERC-5564 positions privacy as infrastructure integrated into wallet standards rather than bolted on through separate chains or standalone systems.
The broader narrative is evolving accordingly. The conversation is no longer about whether blockchains should be entirely transparent or entirely private. It is about where privacy should exist, how much of it is necessary, and how it can coexist with verification and composability.
What Privacy Actually Unlocks for Users and Markets
Privacy does not just hide transactions, but also changes how incentives and power are distributed inside a financial system. In that sense, privacy unlocks three core primitives, and we can look at them one by one.
On transparent blockchains, every action is visible. That may sound neutral. But it isn’t.
When all transaction data is public, the people who benefit most are not regular users. They are actors with the best tools to analyse that data, like hedge funds, MEV bots, analytics firms, AI models. The average user broadcasts behaviour, and these sophisticated actors observe it, model it, and extract value from it.
This creates a structural asymmetry.
The issue is not transparency itself, but that transparency turns every economic action into a public signal, which leads to strategies that evolve around it, exploiting those signals. This is also why democracies use secret ballots for voting. If votes were public, side incentives would overpower genuine preferences, and people would vote under pressure rather than honestly based on conviction.
Financial markets work the same way.
When transactions cannot be easily exploited, participants compete on pricing and risk, instead of on who has better surveillance tools. That leads to healthier and fairer market behaviour. This is the first unlock of privacy: it limits value extraction that exists purely because activity is visible.
The second unlock is more consequential. Privacy enables capital formation that transparent systems cannot sustain.
Retail users might tolerate full transparency, but institutions never will.
A fund cannot deploy meaningful capital into DeFi if every position can be monitored in real time. If it accumulates exposure to an asset, the market can move against it. If it hedges, competitors can track that hedge. Strategy becomes impossible to protect. The same logic applies to corporations. A company cannot tokenize invoices on a public ledger if supplier relationships become visible to competitors. It cannot run payroll on-chain if compensation structures are publicly exposed. Transparent systems are fine for experimentation, but they are hostile to discretion.
This is where the idea that “bridging tokens is easy, bridging secrets is hard” becomes real.
On public chains, moving assets between networks is simple because all information is already visible. On private systems, leaving the privacy domain exposes historical activity. That exposure creates friction. Users who value confidentiality will prefer to remain within environments where their transaction history is not revealed upon exit.
That dynamic produces a new kind of network effect.
Traditional blockchains compete on throughput, fees, and developer tooling. Privacy introduces competition in information containment. The larger the private anonymity set becomes, the more valuable it is to remain inside it. Liquidity, too, starts to concentrate there because confidentiality strengthens with scale.
The third unlock is what we can call selective disclosure.
In today’s systems, the choice for privacy is very binary. It’s either everything is public, or everything is hidden. But cryptography introduces a third option: you can prove something without revealing the underlying data.
A protocol can prove that it is solvent without revealing every position it holds. An exchange can prove reserves without exposing individual account balances. A user can prove compliance with certain rules without publishing their entire transaction history.
The rule is verified, but the data itself does not need to be publicly exposed or permanently stored in a centralized repository.
This reduces systemic data honeypots. It also reduces the trade-off between privacy and regulation, which opens the door to entirely new categories of financial applications.
For example, a private lending market can enforce collateral rules and liquidation logic while keeping individual borrower positions hidden, something platforms like Aleo and Secret Network are experimenting with through confidential DeFi designs.
An on-chain dark pool can match trades without showing order size or direction before execution, which is exactly what Renegade is building, encrypted trading infrastructure designed to prevent traders from being front-run just because their intent is visible.
A compliant stablecoin can give regulators access under proper legal processes while preventing the public from mapping user behaviour through transaction graphs. This idea is being explored in initiatives like the Paxos & Aleo private stablecoin and in selective disclosure models pioneered by Zcash through view keys.
Trade finance platforms can tokenize invoices and prove that an invoice hasn’t been financed twice without exposing supplier relationships. Enterprise networks like Canton Networkare piloting this kind of confidential infrastructure with major financial institutions, allowing businesses to share ledger efficiency without exposing sensitive commercial data.
All of this also leads to a long-term behavioural effect.
Transparent systems permanently link identity and financial behaviour. Over time, this discourages deviation from norms and reduces willingness to experiment because actions cannot be separated from long-term identity. Privacy restores separation between participation and permanent exposure. It allows users to act without committing every decision to an immutable public profile.
Transparent crypto’s main purpose was verifiability. Private-by-design crypto extends that shared state so it can support discretion, institutional capital, and selective disclosure, all without abandoning verifiability.
That’s it for today. See you next week.
Until then, stay curious!
Token Dispatch is a daily crypto newsletter handpicked and crafted with love by human bots. If you want to reach out to 200,000+ subscriber community of the Token Dispatch, you can explore the partnership opportunities with us 🙌
📩 Fill out this form to submit your details and book a meeting with us directly.
Disclaimer: This newsletter contains analysis and opinions of the author. Content is for informational purposes only, not financial advice. Trading crypto involves substantial risk - your capital is at risk. Do your own research.















